web3tt
  • 区块链资讯
    • 新手教程
    • 行业资讯
  • 收录投稿
  • 排行榜
    • 区块链资讯
      • 新手教程
      • 行业资讯
    • 收录投稿
    • 排行榜

    Optimistic Rollup

    共 11 篇文章
    排序
    发布更新浏览点赞
    Fuel区块链:UTXO模型与并行交易执行模块化执行层解析

    Fuel区块链:UTXO模型与并行交易执行模块化执行层解析

    Fuel 是以太坊首个 Optimistic Rollup,最初专注于支付应用。即将推出的 Fuel V2 基于 UTXO 模型,支持高度并行化执行和以太坊式智能合约,提升互操作性和扩展性。Fuel ...
    新手教程# Fuel# Fuel V2# Optimistic Rollup
    9个月前
    1190
    区块链数据可用性问题深度解析

    区块链数据可用性问题深度解析

    区块链网络中的数据可用性(DA)问题关乎节点如何确保新提议区块的所有数据真实可用,这对防止恶意交易和维护系统安全至关重要。文章探讨了DA问题对以太坊扩展的影响,并分析了轻客户端和全节点在验证交易时的不...
    新手教程# Optimistic Rollup# ZK-Rollup# 以太坊
    9个月前
    1140
    zkRollup技术解析:原理与架构深度剖析

    zkRollup技术解析:原理与架构深度剖析

    Rollup 概述 Rollup 是一类区块链 Layer 2 扩展解决方案。在 Rollup 方案中,项目运营商在扩展的主链(即 Layer 1)之下运行一个相对独立的 Layer 2 平台。用户可...
    新手教程# Layer 2# Optimistic Rollup# Rollup
    9个月前
    1100
    守护者区块链Witness Chain Watchtowers革新安全性的5大关键方式

    守护者区块链Witness Chain Watchtowers革新安全性的5大关键方式

    Witness Chain Watchtowers是区块链安全领域的创新机制,专为Layer2解决方案设计,通过去中心化验证节点实时监控交易,确保网络安全性。其核心技术包括EigenLayer AVS...
    新手教程# DePIN# Layer 2# Optimistic Rollup
    9个月前
    790
    L2交易全流程安全性能解析 各阶段如何保障交易安全

    L2交易全流程安全性能解析 各阶段如何保障交易安全

    本文详细解析了L2交易确认流程及安全性,指出L2交易需经历Sequencer排序、L1上链和最终确认三个阶段。关键点包括:1)Sequencer提供的Pre-Confirmation仅为口头承诺,存在...
    新手教程# Arbitrum# L2交易安全# Layer2
    9个月前
    770
    以太坊Rollup欺诈证明与有效性证明系统详解及工作原理

    以太坊Rollup欺诈证明与有效性证明系统详解及工作原理

    以太坊 Rollups 是 Layer-2 扩展方案,通过批量处理交易提升以太坊主链吞吐量。主要分为 Optimistic Rollup 和零知识 Rollup(ZK Rollup):前者默认交易有效...
    新手教程# Layer 2# Optimistic Rollup# Rollups
    9个月前
    760
    L2交易确认收入阶段详解:从开始到完成的完整解析

    L2交易确认收入阶段详解:从开始到完成的完整解析

    本文解析了L2交易确认流程与安全机制。L2交易需先由Sequencer排序打包,再通过L1交易上链,整个过程需防范L1 Re-org风险。主流L2方案通过不同方式提供交易状态确认: Arbitrum...
    新手教程# Arbitrum# L2交易# Layer2
    9个月前
    720
    2025年Layer 2项目发展前景全面解析 上半年关键趋势预测

    2025年Layer 2项目发展前景全面解析 上半年关键趋势预测

    摘要 2025年Layer 2赛道进入生态竞合阶段,六大项目展现差异化发展路径:Arbitrum通过BoLD协议实现无许可验证并领跑AI生态建设;Base依托Coinbase背景以隐私保护和200毫秒...
    新手教程# DeFi# Layer 2# Optimistic Rollup
    9个月前
    690
    Blast Layer 2技术解析:Blur支持的以太坊扩容方案如何影响网络性能

    Blast Layer 2技术解析:Blur支持的以太坊扩容方案如何影响网络性能

    Blast项目摘要 Blast是由Blur创始人Pacman推出的创新型以太坊Layer 2解决方案,采用Optimistic Rollup机制,主打原生收益特性(ETH 4%/稳定币 5%)。项目已...
    新手教程# Blast# DeFi# Layer 2
    9个月前
    650
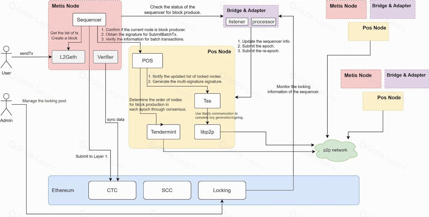
    Metis PoS排序器池如何成为去中心化Rollup的首个落地案例

    Metis PoS排序器池如何成为去中心化Rollup的首个落地案例

    DBA联合创始人Jon Charbonneau指出当前Rollup普遍采用中心化单排序器模式存在安全与审查风险。Metis率先提出去中心化排序器解决方案,通过管理员、排序器池和PoS共识层三角色协作...
    新手教程# Layer2# Metis# Optimistic Rollup
    10个月前
    650
    加载更多

    标签云

    web3tt
    Web3tt是一个非盈利公益性的集区块链相关网址、资源、资讯和信息等于一体区块链网址导航网站,用户了解区块链相关知识的好帮手。 仅供您学习参考之用,如有侵犯您的权益请和我们联系删除。 免责提示:投资有风险,入市需谨慎。本网站所有不作为投资理财建议,如有损失,请自行承担后果。

    友链申请 免责声明 广告合作 关于我们

    扫码加QQ群web3tt
    扫码加QQ群
    扫码加微信web3tt
    扫码加微信


      
    网址
    网址文章软件